Home
JAQForum Ver 24.01
Log In or Join  
Active Topics
Local Time 18:32 24 Apr 2026 Privacy Policy
Jump to

Notice. New forum software under development. It's going to miss a few functions and look a bit ugly for a while, but I'm working on it full time now as the old forum was too unstable. Couple days, all good. If you notice any issues, please contact me.

Forum Index : Microcontroller and PC projects : Pico I2S/RTC super-HAT

Author Message
matherp
Guru

Joined: 11/12/2012
Location: United Kingdom
Posts: 11226
Posted: 02:57pm 23 Jan 2025
Copy link to clipboard 
Print this post

Another quick design





Schematic

ef24a008-bf00-4508-9bfe-93c89e591622.pdf

OPTION AUDIO I2S GP6,GP5
OPTION SYSTEM I2C GP14, GP15 (or GP26,GP27)

I'll get some made to test the I2S bit as this is a new module. Assuming all OK I'll post the gerbers etc.

Plug a Pico2 into this and this into a Waveshare display and you have everything needed for a high quality music player
 
matherp
Guru

Joined: 11/12/2012
Location: United Kingdom
Posts: 11226
Posted: 01:06pm 04 Feb 2025
Copy link to clipboard 
Print this post

The boards have arrived and work perfectly. I2S audio and DS3231 RTC on a simple Pico "Hat". Since getting these built I've also added a miniature reset switch but you can omit that on the BOM if not required.
NB: the BOM includes simple 20-way headers. I omitted these and used long-pin variants so the boards can be stacked. I can't find a part number for these on JLC/LCSC. As always, omit any parts you prefer to solder yourselves to save cost - Audio jack/battery holder, jumpers etc.
The underside of the board specifies the option commands need to configure.
The PCM5102A I2S DAC runs off its own linear regulator with extensive decoupling/filtering and audio quality is superb.
The boards could be hand soldered but use numerous 0402 parts so pretty tricky.

OPTION SYSTEM I2C GP14,GP15 or OPTION SYSTEM I2C GP26,GP25
OPTION AUDIO I2S GP6,GP5

NB: I will be enabling I2S audio on all Pico variants (RP2040 and RP2350) in a future release as it is SO GOOD



Schematic

1c207f3e-630a-4dcf-b3ca-276b52e8f31e.pdf





Design file

PicoI2SRTC.zip

Gerbers

Gerber_PCB1_2025-02-04.zip

BOM and P&P


BOM_Board1_PCB1_2025-02-04.zip

Edited 2025-02-04 23:16 by matherp
 
Volhout
Guru

Joined: 05/03/2018
Location: Netherlands
Posts: 5859
Posted: 01:27pm 04 Feb 2025
Copy link to clipboard 
Print this post

Hi Peter,

In 2040 VGA this I2S occupies both PIO's correct ?

Volhout
PicomiteVGA PETSCII ROBOTS
 
matherp
Guru

Joined: 11/12/2012
Location: United Kingdom
Posts: 11226
Posted: 01:33pm 04 Feb 2025
Copy link to clipboard 
Print this post

Correct, but it is a user choice to use it rather than PWM, VS1053, or SPI DAC
Or can it be a separate application on the VGA PIO? What are the limitations other than number of program slots?
Edited 2025-02-04 23:36 by matherp
 
Volhout
Guru

Joined: 05/03/2018
Location: Netherlands
Posts: 5859
Posted: 01:49pm 04 Feb 2025
Copy link to clipboard 
Print this post

Peter,

I have no idea what the VGA PIO code is. Never seen it.
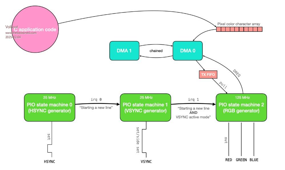
Is it this ?




If I counted right, 31 of the 32 instructions are used.

When there is a state machine in that pio free (seems so), and there are program memory locations (there are ony 32 total, 31 used) available then both may be combined. How large is the I2S code ? Does it use only 1 state machine ?

I looks hopeless, but what is the size of your I2S code.?

Volhout
Edited 2025-02-04 23:58 by Volhout
PicomiteVGA PETSCII ROBOTS
 
matherp
Guru

Joined: 11/12/2012
Location: United Kingdom
Posts: 11226
Posted: 02:14pm 04 Feb 2025
Copy link to clipboard 
Print this post

VGA is 16 instructions and uses a couple of DMA channels
I2S is 7 instructions, doesn't use DMA, but uses a combined TX FIFO

; ============================================================================
;                           QVGA PIO (16 instructions)
; ============================================================================
; Control word (right shifted):
;  - bit 0..26 (27 bits) loop counter N
;  - bit 27..31 (5 bits) jump address

.program qvga
.side_set 2 ; HSYNC and VSYNC output (2 bits)
.define NOSYNC 0 ; no sync, output image or blanking
.define HSYNC 1 ; HSYNC pulse (or CSYNC pulse)
.define VSYNC 2 ; VSYNC pulse
.define VHSYNC 3 ; HSYNC and VSYNC pulse
.define BPP 4 ; number of bits per pixel

; ===== [3 instructions] HSYNC pulse, N=delay in clock cycles - 3
; starts HSYNC at time 0

public hsync:
jmp x--,hsync side HSYNC ; [N+1] loop
public entry: ; program entry point
out x,27 side HSYNC ; [1] get next loop counter N
out pc,5 side HSYNC ; [1] jump to next function

; ===== [3 instructions] VSYNC pulse, N=delay in clock cycles - 3
; starts VSYNC at time 0

public vsync:
jmp x--,vsync side VSYNC ; [N+1] loop
out x,27 side VSYNC ; [1] get next loop counter N
out pc,5 side VSYNC ; [1] jump to next function

; ===== [3 instructions] VSYNC and HSYNC pulse, N=delay in clock cycles - 3
; starts HSYNC and VSYNC at time 0

public vhsync:
jmp x--,vhsync side VHSYNC ; [N+1] loop
out x,27 side VHSYNC ; [1] get next loop counter N
out pc,5 side VHSYNC ; [1] jump to next function

; ===== [4 instructions] DARK pulse, N=delay in clock cycles - 4
; sets blanking at time 0, starts NOSYNC at time 0

public dark:
mov pins,null side NOSYNC ; [1] dark output
dark_loop:
jmp x--,dark_loop side NOSYNC ; [N+1] loop
.wrap_target ; wrap jump target
out x,27 side NOSYNC ; [1] get next loop counter N
out pc,5 side NOSYNC ; [1] jump to next function

; ===== [3 instructions] output pixels at 5 clocks per pixel, N=number of pixels-2
; number of pixels must be multiple of: 1 at BP=32, 2 at BPP=16, 4 at BPP=8, 8 at BPP=4, 16 at BPP=2, 32 at BPP=1
; Output first pixel at time 0

public output:
out pins,BPP side NOSYNC [2] ; [3] output pixel
jmp x--,output side NOSYNC [1] ; [2] loop (N+1 pixels)
out pins,BPP side NOSYNC [2] ; [3] output pixel
.wrap ; wrap jump to .wrap_target



           0xe03e, //  0: set    x, 30           side 0    
           0x8880, //  1: pull   noblock         side 1    
           0x6001, //  2: out    pins, 1         side 0    
           0x0842, //  3: jmp    x--, 2          side 1    
           0xf03e, //  4: set    x, 30           side 2    
           0x9880, //  5: pull   noblock         side 3    
           0x7001, //  6: out    pins, 1         side 2    
           0x1846, //  7: jmp    x--, 6          side 3  

PIO assemble 1
.program i2s
.side set 2
.wrap target
.line 20
Set x,30 side 0
Pull noblock side 1
.label loop1
Out pins,1 side 0
Jmp x--,loop1 side 1
Set x,30 side 2
Pull noblock side 3
.label loop2
Out pins,1 side 2
Jmp x--,loop2 side 3
.wrap
.end program list

Edited 2025-02-05 01:21 by matherp
 
Volhout
Guru

Joined: 05/03/2018
Location: Netherlands
Posts: 5859
Posted: 06:03pm 04 Feb 2025
Copy link to clipboard 
Print this post

Hi Peter,

Saw your PM, and will do a bit of reading, although I have an idea how they use it from looking at the code, and knowing how video is made.

I am not certain how the C environment assembler works, but what I would do is:

1/ I think the code is fast enough, and there is plenty of room. I would re-write the code to avoid .wrap and .wrap target (replace .wrap with a JMP 16 (or JMP 20). That makes it independent of the assembler of the VGA code that uses WRAP for timing accuracy.

2/ simply paste the I2S mnemonics right after the VGA code. Do not configure anything yet. Assemble the stuff (compile a VGA project) and see if it runs. If it runs, the current implementation does not use any of the PIO memory or PIO0 after location 16. You can of coarse also use location 20...

If it does not run, stop the project. PIO is operating outside it's program area (maybe for timing, since locations 16..31 are default filled with 00 which is JMP 0).

3/ assuming all is well, This could then be part of your generic setup, in all VGA product. All VGA binaries would have I2S build in. Only when OPTION I2S is found it will assign GPIO pins (configure the state machine) and start the state machine.

Volhout

Oops..you cannot change .wrap in JMP since it violates the BCLK.. -> plan B
Edited 2025-02-05 04:07 by Volhout
PicomiteVGA PETSCII ROBOTS
 
Volhout
Guru

Joined: 05/03/2018
Location: Netherlands
Posts: 5859
Posted: 06:49pm 04 Feb 2025
Copy link to clipboard 
Print this post

Peter,

It is actually quite smart what they do. Easy to change resolution, timing, etc..
But it requires the ARM to support VGA heavily. The VGA data is coming from the DMA, but every line requires 2x support from the ARM: number of pixels, and timing of HSYNC. the use of OUT PC,5 gives the possibility to jump everywhere in the program. An they use the dark_loop: for all timing loops.

I also got what you are trying to do. Assemble the VGA and I2C in the MMBasic assembler, and write the binary blob into PIO memory. Smart...

Good luck, I hope it works.

Volhout

P.S. the OUT PC,5 does not assemble correct..? I have used PC also in the quadrature decoder, but as an offset in a JMP. Apparently that worked.
PicomiteVGA PETSCII ROBOTS
 
Print this page


To reply to this topic, you need to log in.

The Back Shed's forum code is written, and hosted, in Australia.
© JAQ Software 2026